
                
                

                
                                CodeGen32 is a code generation program for ABOV’s 32-bit series microcontrollers. 
It helps users create C-based source code project and provides easy and convenient user interface for setting up internal peripherals and port controls.                            
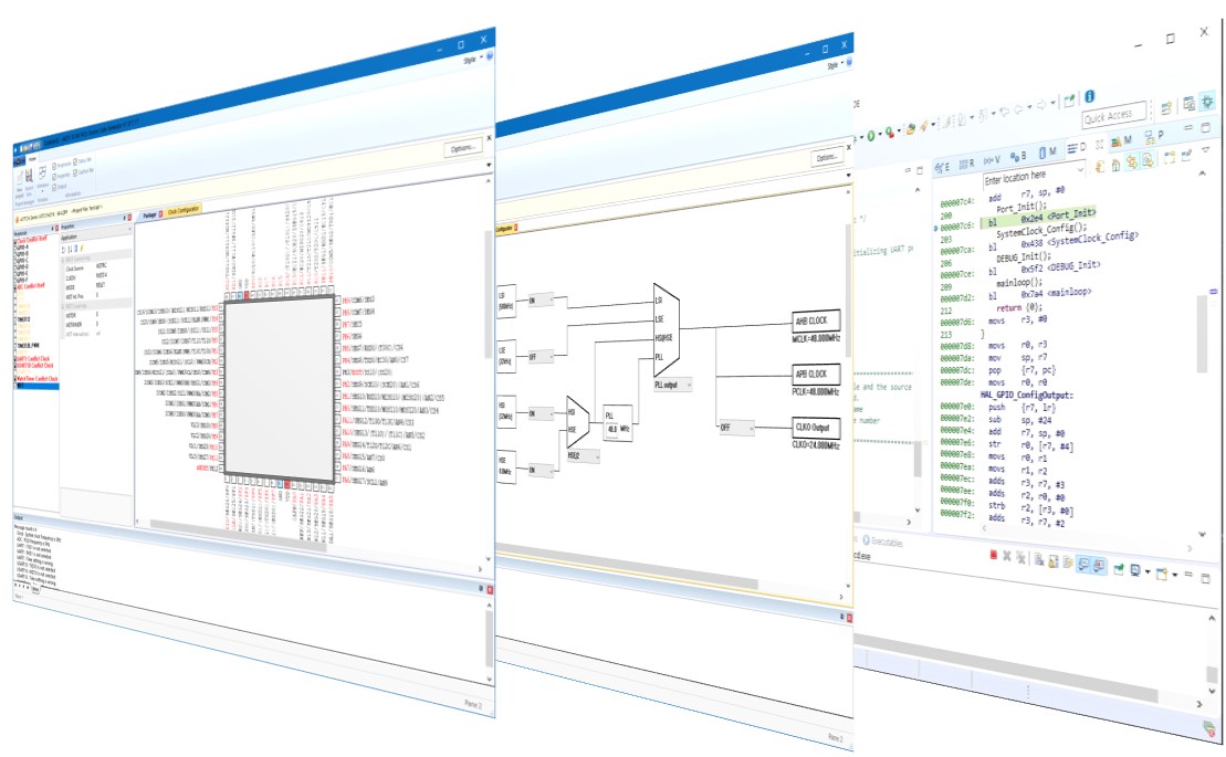
                                ◾ Supports 32-bit Cortex-M series microcontrollers
◾ Easy and convenient user interface
◾ Internal peripheral device and port setting menu
◾ Easy Pin assigning with Package Diagram
◾ Clock Configurator for Graphical Clock Settings
◾ Automatic generation of C code based on device libraries
◾ Supports KEIL and IAR project creation
◾ Create an example program for the A3x series starter kit
◾ Latest version automatic notification feature                                
* For further information on the devices, please contact: sales_gl@abov.co.kr

                
                
